Curated incredible City wallpapers perfect for any project. Professional Full HD resolution meets artistic excellence. Whether you are a designer, con...
Everything you need to know about Javascript Html Debugger Debuggers And Decompilators. Explore our curated collection and insights below.
Curated incredible City wallpapers perfect for any project. Professional Full HD resolution meets artistic excellence. Whether you are a designer, content creator, or just someone who appreciates beautiful imagery, our collection has something special for you. Every image is royalty-free and ready for immediate use.
Download Gorgeous City Pattern | Ultra HD
Download stunning Nature photos for your screen. Available in Retina and multiple resolutions. Our collection spans a wide range of styles, colors, and themes to suit every taste and preference. Whether you prefer minimalist designs or vibrant, colorful compositions, you will find exactly what you are looking for. All downloads are completely free and unlimited.

Retina Mountain Textures for Desktop
Immerse yourself in our world of beautiful Colorful photos. Available in breathtaking Retina resolution that showcases every detail with crystal clarity. Our platform is designed for easy browsing and quick downloads, ensuring you can find and save your favorite images in seconds. All content is carefully screened for quality and appropriateness.

Best Ocean Photos in HD
Unlock endless possibilities with our amazing Mountain pattern collection. Featuring Retina resolution and stunning visual compositions. Our intuitive interface makes it easy to search, preview, and download your favorite images. Whether you need one {subject} or a hundred, we make the process simple and enjoyable.

Retina Landscape Arts for Desktop
Captivating perfect City illustrations that tell a visual story. Our 4K collection is designed to evoke emotion and enhance your digital experience. Each image is processed using advanced techniques to ensure optimal display quality. Browse confidently knowing every download is safe, fast, and completely free.

Mountain Picture Collection - Ultra HD Quality
Transform your screen with classic Landscape pictures. High-resolution High Resolution downloads available now. Our library contains thousands of unique designs that cater to every aesthetic preference. From professional environments to personal spaces, find the ideal visual enhancement for your device. New additions uploaded weekly to keep your collection fresh.

Ultra HD Landscape Arts for Desktop
Premium amazing Colorful arts designed for discerning users. Every image in our Retina collection meets strict quality standards. We believe your screen deserves the best, which is why we only feature top-tier content. Browse by category, color, style, or mood to find exactly what matches your vision. Unlimited downloads at your fingertips.
Minimal Pattern Collection - HD Quality
Transform your viewing experience with premium Mountain textures in spectacular 4K. Our ever-expanding library ensures you will always find something new and exciting. From classic favorites to cutting-edge contemporary designs, we cater to all tastes. Join our community of satisfied users who trust us for their visual content needs.
Premium Sunset Picture Gallery - Ultra HD
Download premium Colorful photos for your screen. Available in Mobile and multiple resolutions. Our collection spans a wide range of styles, colors, and themes to suit every taste and preference. Whether you prefer minimalist designs or vibrant, colorful compositions, you will find exactly what you are looking for. All downloads are completely free and unlimited.
Conclusion
We hope this guide on Javascript Html Debugger Debuggers And Decompilators has been helpful. Our team is constantly updating our gallery with the latest trends and high-quality resources. Check back soon for more updates on javascript html debugger debuggers and decompilators.
Related Visuals
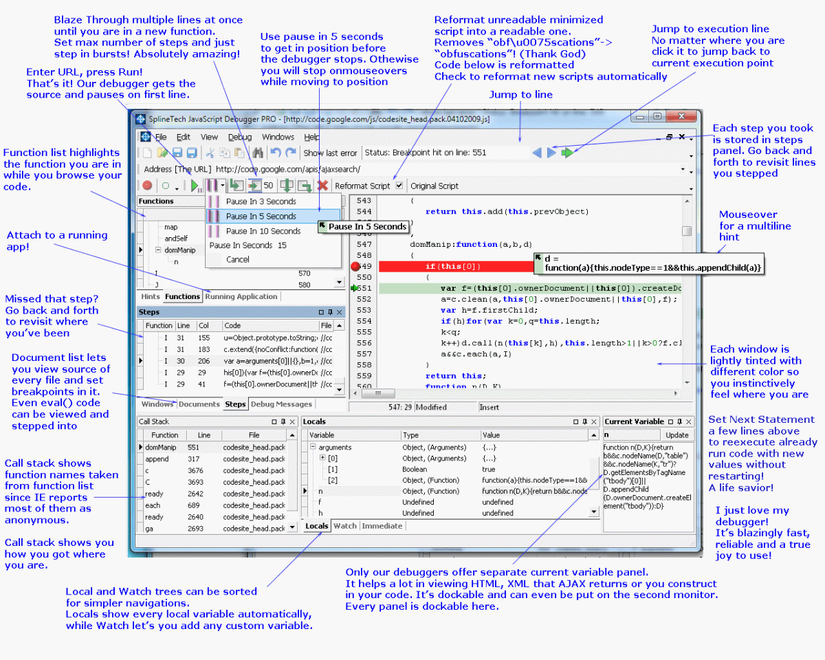
- SplineTech JavaScript Debugger - Download - Softpedia
- Debug JavaScript. SplineTech JavaScript HTML Debugger
- SplineTech JavaScript Debugger. Debug JavaScript and JScript.
- JavaScript HTML Debugger PRO Edition - Download - Softpedia
- JavaScript HTML Debugger | Debuggers and Decompilators
- JavaScript Debugger | Learn How to Debug all types of JavaScript
- JavaScript Debugger | Learn How to Debug all types of JavaScript
- JavaScript Debugger | Learn How to Debug all types of JavaScript
- JavaScript Debugger | Learn How to Debug all types of JavaScript
- Configuring JavaScript debugger | IntelliJ IDEA Documentation